Want to open and view huge CSV file?
Want to search in huge CSV file, and copy the needed lines in the editor?
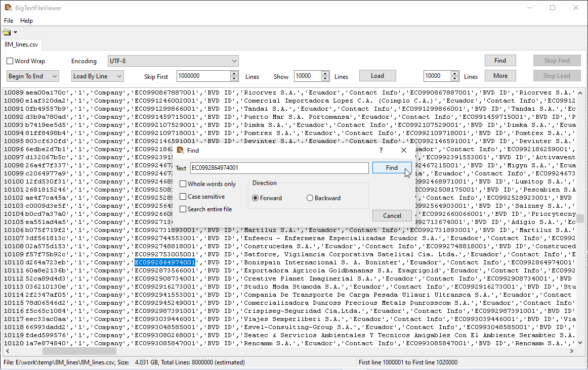
Big Text File Viewer, is the tool.
Fast and Smooth. View Gigabyte-sized CSV file easily, no need to wait long file-loading time.
Support Windows, Linux, macOS.
Open and view large CSV file
You can view CSV file “Begin To End” or “End To Begin”.

You can open CSV file “Load By Line” or “Load By Buffer”.

You can go to specific part of the CSV file.

And load more content of the CSV file to view.

Search in huge CSV file.


